我使用Wrap4D包裹了Medina#97的颜色纹理。不过我觉得她脸部的颜色需要进一步处理,于是我开始使用Mari增强纹理的亮度和饱和度。我还为她增添了一些淡妆,以增强她的肤色,并在她的嘴唇周围添加了一些蓝色,因为嘴部的毛细血管相对会比较密集。此外,我还画了一些粗糙度的贴图,为后面在Arnold中进行渲染做准备。
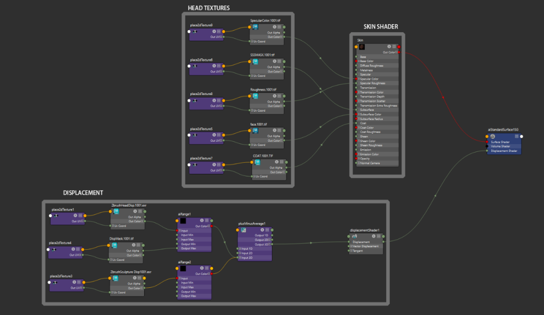
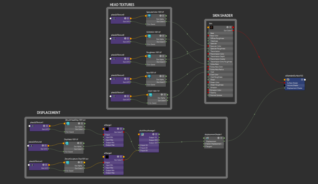
整个渲染过程是在Arnold for Maya 2022中完成的。我的Arnold皮肤着色器(一个简单的aiStandardSurface)使用aiColorCorrect和aiRange等节点来调整贴图,直到达到满意的效果为止。我的材质网络非常简单,我会尽量减少其中的技术性。所有灰度图(包括所有置换和所有遮罩贴图以及粗糙度)需要勾选颜色空间ColorSpace为RAW模式,并勾选ColorBlance下的Alpha Is Luminace。

我就是这样插入位移图的。这是一个非常基本的设置,此时有两层位移,一个是来自纹理XYZ_dispCalibrated_mid0_raw.1001,该纹理已通过Mari,另一层来自Zbrush中的雕刻细节。我在Mari中创建了一个遮罩来控制红色通道的位移纹理(因为没有经过处理的XYZ_dispCalibrated_mid0_raw.1001贴图只有红通道的信息如果连接了其他通道置换将在渲染视窗内膨胀),每个贴图都连接到一个aiRange节点,让我可以通过"OutPut Max "调整红色通道的强度。最后,我使用"plusMinusAverage "节点将它们组合在一起。
这是材质网格在渲染器中得到的效果过程:

我花了一些时间进行环境光测试,我使用的阿诺德测试采样值为4333。你可以在"02_references"文件夹中找到"hdri_studio_lin_srgb"图片。结果看起来很不错!我还尝试了使用其他一些HDRI灯光进行测试。

当然还有其他的一些HDRI,你可以在PolyHaven上找到它们。

这是一些通道图层:
文章转载自
Thepoly