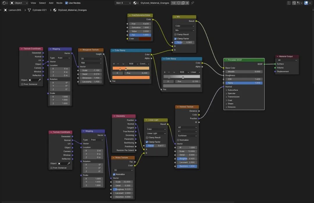
我从一个基础程序材质中创建了不同的颜色变化,然后调整数值应用到3D模型中。为了保持一致的外观和感觉,我在场景中的所有物体上重复使用了相同的材质。
与手绘纹理相比,程序纹理在某些地方的控制会受到一些限制,但在这个项目中仍然适用。
以下是我创建的一些风格化材质。

如果需要,可以创建基本的UV island来控制纹理的方向。


纹理技术基于在材质设置中使用法线。它包括混合某些噪音节点,这有助于产生风格化的效果。使用程序材质的好处是,它不需要任何UV,而且会根据模型拓扑结构自动调整。


玻璃材料的设置最具挑战性,因为它需要透明度和一定的折射深度。


以下是一个基础材质的完整节点设置。其他材料只是颜色和数值发生变化的副本。

渲染时,我使用了Blender的实时Eevee。
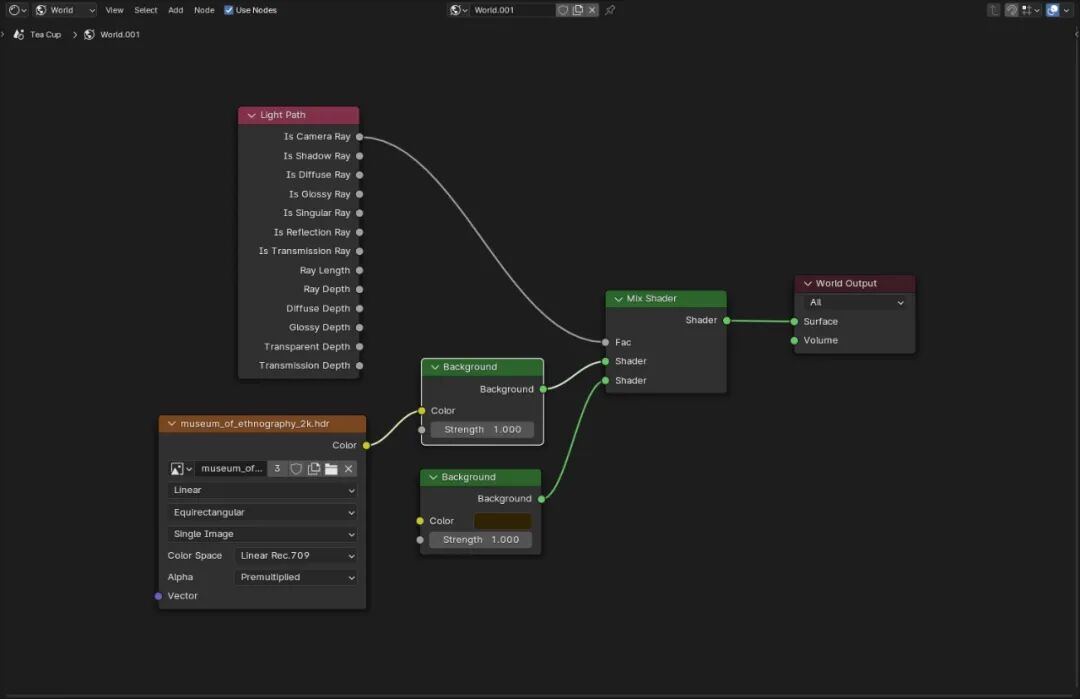
从背景环境开始,我添加了一个HDRI贴图,为场景添加一些环境光。最好使用与你需要的整体效果相匹配的HDRI贴图。
我通常会将背景颜色设置为纯色,但保持HDRI灯光的透射效果。这就是我通常使用的世界节点设置。

手动逐个替换HDRI地图以测试和更改其设置可能会很耗时。
为此,我推荐使用一个免费的插件“Easy HDRI”,它可以快速、轻松地在不同的HDRI地图之间切换并更改其设置。


为了增加光照和阴影,我使用了强度较高的太阳光,这使得程序材质更加闪亮。在任何3D场景的渲染中,照明都非常重要,否则,整体效果可能会显得相当干燥或平淡。
以下是主灯的设置。我试图找到不同的角度,让大部分模型都能捕捉到更多的亮点,同时也不会丢失阴影。

后期制作的设置很简单。我在色彩管理中使用胶片色彩模式和高对比度设置。



后来,为了增加细节,我使用Blender的 “油脂铅笔 ”工具绘制了一些3D笔触。画笔笔触也可以与底层模型网格相咬合,让你可以轻松地在其上绘制。


创作出吸引人的作品可能不仅仅取决于一件事。它涉及到概念主题、建模、材质、照明和整体呈现。通常,我会尽量保持简单,并尽可能重复使用资产。这有助于节省时间,让你更专注于尝试不同的效果。
一个模型的设计可以很简单,也可以有很好的细节,但如果缺少了合适的材质或灯光,一个非常细致的模型可能就不好看了。因此,重要的是要在整个项目的几乎每个方面都花时间,而不仅仅是建模。
我的主要挑战是探索一种风格化的艺术风格,这种风格是实时的,基于程序方法。总的来说,我很高兴看到我所取得的成果。我设计了三种不同的茶饮料。

文章转载自
Thepoly