首先看一下最终的渲染效果。

光盘的制作的注意点有两个。
1.光盘的高光形态
2.光盘的高光的颜色变化
那我们接下来就分析一下光盘的材质怎么做吧!
首先给环境一盏HDR灯光,模型给一个阿诺德材质球(aiStandardSurface)

给完材质球修改材质的各项异性的属性。
打开金属度,打开各向异性属性,调整各向异性的Rotation,
但是我们发现光盘的高光还是不对,这就需要我们添加节点控制各向异性的Rotation

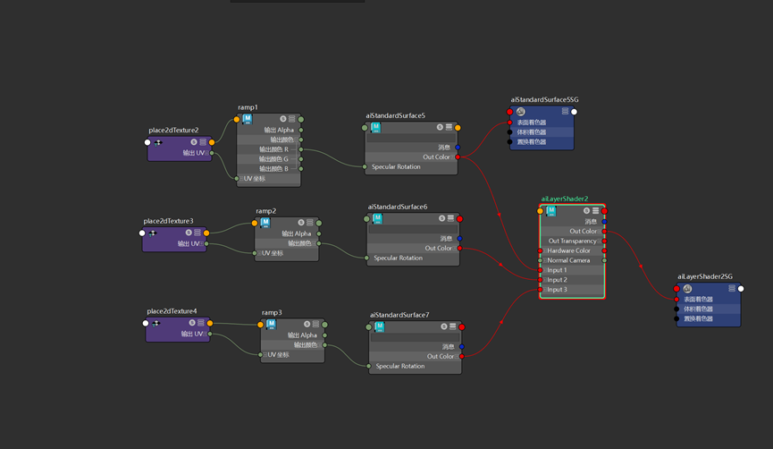
新建ramp节点,R通道连接在Rotation上面,ramp的类型要改成径向渐变



这时候高光的效果就对了
那我们接下来就要模拟薄膜干涉,类似于彩虹色高光的效果。
我们复制材质球,复制两个,三个材质球颜色分别改成红绿蓝三种颜色。

新建aiLayerShader材质球 ,把三个材质球通过层材质去混合。


最后调整ramp的滑块,这样就能更改高光的位置,最终模拟光盘薄膜干涉的效果

这样我们就得到了光盘的最终效果

文章转载自
Thepoly